• AzOS 系統快速安裝
  • 快速設定步驟
  • 使用者手冊
01. 網路入門準備
02. 必備硬體設備
03. 快速安裝及設定
04. 安裝設置核認清單
05. SOFTWARE RAID
06. Q&A

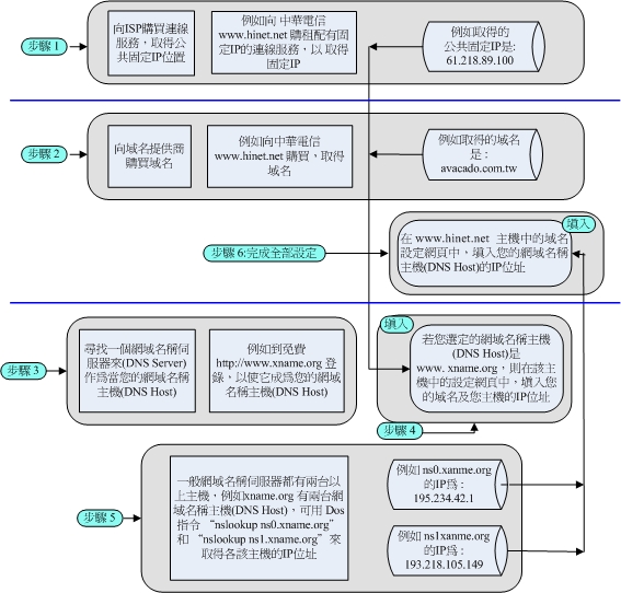
選擇DNS代管

在網際網路上,想要建立可被大眾存取的伺服器,這是必要的準備步驟。以下我們先用圖表再搭配文字說明,讓您能一目暸然,只要按圖操作,即可快速進入網路的世界。

選擇DNS由託管DNS業者代管 ---取得固定IP位址、網域名(域名)、域名伺服器及相關設定步驟

TOP

基本網路設定

在閱讀本章前,請確認您已經閱讀過【AzOS 系統快速安裝】中的快速安裝及設定

在此僅說明如何將系統連接上網際網路。
在以光碟安裝系統時,最後會出現設定主機IP位址的畫面:

1  IP Address (IP位址):192.168.19.185
2  Netmask (子網路遮罩):255.255.255.0
3  Default Gateway (預設閘道):192.168.19.1
4  Save Changes and Exit (儲存更改並離開)
5  View Detected Ethernet Interface(s) (檢視系統偵測到的網路介面)
6  Exit to Use DHCP by Default (直接離開並使用DHCP分派)

這個控制檯設定介面裡的操作,可以利用上下箭頭鍵選擇您所需要編輯的選項,然後按ENTER鍵來選定該選擇項目,以作進一步設置。

系統有兩種設定方式,您可以依您所偏好的方式,或是根據當時的網路環境,來決定該使用何種方式來設定,請選擇A或B:

A. 已擁有固定IP的情況下設定的方式。如固接式網路或是原網路中有DHCP主機的存在。
B. 沒有固定IP的情況下設定的方式。如浮動式網路PPPoE或有線電視網路CABLE。

 

選擇A---

A-1. 利用選項1、2、3,將固定IP設定完畢,使用選項4儲存離開此控制檯設定畫面。(如不清楚子網路遮罩及預設閘道,可以參照您的ISP業者給予的竣工單)
1  IP Address (IP位址):____________________
2  Netmask (子網路遮罩):_____________________
3  Default Gateway (預設閘道):___________________
4  Save Changes and Exit (儲存更改並離開)

A-2. 將光碟取出,重新開機。

A-3. 用遠端連線或是子網路來瀏覽系統的控制畫面。您所擁有的固定IP是公共IP還是私有IP?
公共IP(Public IP),直接在一般擁有網路連線的PC瀏覽器上,輸入http://Public_IP:8082即可連上
   系統第一次登入的設定畫面。
私有IP(Private IP),請使用連結在與此台新設定主機相同網路中的PC,在瀏覽器的網址列中輸入
   http://192.168.1.61:8082 (假設該新機器的私有 IP是指定為 192.168.1.61)或
   http://azstart:8082/(系統預設主機名稱),來連上系統第一次登入的設定畫面。

選擇B---

B-1. 選擇選項6 Exit to Use DHCP by Default(直接離開並使用DHCP分派),離開控制檯設定介面。

B-2. 將光碟取出,重新開機。

B-3. 您所安裝系統的主機下,是否有連結其他主機?
是,請確認此主機為唯一之DHCP伺服器(亦即此網域內不應再有其他DHCP存在,如IP分享器之屬),
   再直接從B-5開始。
否,請將基本網路架構架設好。您可依B-4的提示,做好最基本的網路連線架構。

B-4. 首先將連接主機eth1端口之網路線的另一端連接到Hub上,再從Hub上接另一條網路線出來,連接到一台普通的用戶端電腦。

B-5. 在系統主機底下所連結的子網域中,選擇一台用戶端主機。

B-6. 用戶端主機(假設是Windows的主機)中打開命令提示字元,輸入指令“ipconfig”後按Enter鍵,查看在區域連線中的Default Gateway是否為172.16.9.1?
是,可將命令提示字元視窗關閉,進到下一步。
否,輸入指令“ipconfig/release”將電腦中原有的舊IP釋放掉,再輸入指令“ipconfig/renew”取得
   新的IP。(倘若此動作仍舊無法得到新的IP,請檢查網路中是否還有其他DHCP存在,或是此用戶端
   電腦TCP/IP不是設定自動取得IP位址的模式)

B-7. 開啟瀏覽器,在網址列輸入 http://172.16.9.1:8082 來連結。在第一次登入畫面,您可以看到有4個欄位;
Host Name(設定此主機的主機名稱):_________________
Admin Password(系統管理密碼):系統預設密碼為 admin123
New Admin Password(設定新的密碼):________________
Confirm Password(再次確認新的密碼):_________________

B-8. 進入系統畫面後,點選System>>網路>>PPPoE,勾選啟動PPPoE的選項,在填入ISP業者提供的帳號密碼送出後,重新開機也就可以連上網路了。(如有相關問題可參閱快速安裝手冊的設定及Q&A)

※網路中有DHCP,但若在查看當前系統值時,發現eth0顯示偽IP 1.2.3.4,請檢查網路線是否有接錯(eth0、eth1兩者對調),或是其他網路設備有問題(可參閱本系統手冊中的Q&A)

TOP

附錄二

取得固定IP位址、網域名(域名)、域名伺服器及相關設定步驟

圖一、 由託管DNS業者代管




圖二、 自行架設
DNS伺服器

TOP